

版本:v1.21.123.2
类别:策略塔防
大小:1048.22 MB
时间:2025-11-18 15:33
星级:
授权:免费软件
《我的世界》国际版正版,也就是《我的世界》国际服版本。值得一提的是,当前版本已支持中文,而且还能够与好友联机进行挑战。你随时都能踏入一个全新的世界,在其中持续探索,收集大量的方块,同时运用武器击退来袭的怪物,如此才能构建出一片安全的区域。
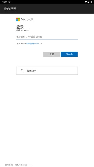
1、启动游戏,点击右侧的立即登录。
2、接着可通过电子邮箱登录,也能够选择下方的登录选项。
2、还可通过github方式进行登录。
4、若没有账号,可直接创建。只需输入电子邮件地址获取验证码,并输入密码即可完成注册,之后返回主界面进行登录。
1. 点击开始游戏,挑选一种游戏模式,例如生存模式。
2. 接着去把难度设置一下,例如设置为一般。
3、挑选一种控制方式,接着等待数据加载。
4、只需简单拖动屏幕就能查看,左侧的虚拟按键可用于控制角色移动。
6、借助所获取的方块,能够直接合成出全新的物品。

3只要3个药水槽中有1个放置了药水瓶,酿造过程便会持续,同时还能够继续添加药水瓶。但要是酿造材料被拿走,或者药水槽被清空,那么酿造过程就会停止。
利用红石去升级不存在持续时间的药水(像瞬间治疗药水、瞬间伤害药水),不会产生任何效果。
以下为我的世界国际版药水合成表的详细内容:
1、/summon:用于召唤实体。
2. /give:向玩家给予物品。
3、/tp指令:用于传送实体。
4、 /help :此命令用于提供命令使用方面的帮助。
5、/setworldspawn:用于设定世界出生点。
6、/testfor:用于检测某实体。
7、/execute:用于执行另一条命令。
8、/fill指令:用于在特定区域内填充指定方块。
9、/spawnpoint:用于设定玩家的出生点。
10、/ban:用于添加或删除玩家对某个区域的禁入权限。
11、/ban-ip:用于添加或删除特定IP对某个区域的访问限制。
12、/banlist:展示当前被禁止进入特定区域的玩家名单。
13、指令“/clear”:用于清空玩家的物品栏。
14、/clone指令:用于复制特定区域内的方块。
15、/difficulty:用于设定游戏的难度级别。
16、指令“/destroy”的作用为:删除指定区域内的全部方块。
17、/echo:用于展示一则消息。
18、/execute:用于执行一条命令。
19、/fill指令:用于使用指定方块对一个区域进行填充。
20、/forcefield:生成一道不可见的屏障。
21、/goto:前往指定地点。
1、游戏采用3D视角,在“我的世界”里展开一场趣味战斗,玩起来别具一番风味,像素风格也相当经典。
2、玩家能够操控角色进入战场展开战斗,通过拾取各类物品来打造武器,如此便能轻易战胜所遭遇的所有怪物。
3、你能够随时开启地图探索之旅,在这过程中可以获取极为丰富的资源。不仅如此,你还能自行设置难度,如此一来,体验感会充满趣味。
这款游戏具备极高的自由度,玩家能够依据自身想法创建所有建筑。一个个看似质朴的方块,仅通过数量上的堆叠与搭建方式的差异,就能诞生出形形色色的模型,可能是一座房子,甚至可能是一整个世界。
版本号为v1.21.123.2
修复各种错误

加勒比海冲突(Zombies Vs Pirates)游戏最新版
冒险解谜 / 29.77MB / 2025-11-18

恐怖黑暗恶魔侦探(Horror: Demon Detective 3D)游戏最新版
冒险解谜 / 213.06MB / 2025-11-18

兰德里纳河的森林雨天(Slendrina: The Forest)免费原版
冒险解谜 / 50.33MB / 2025-11-18

万圣节黑猫大逃亡(Halloween Black Cat Escape)手游直装版
冒险解谜 / 42.02MB / 2025-11-18

阿姐鼓2游戏无广告版
冒险解谜 / 199.69MB / 2025-11-18

动漫惊悚学校教师3D(Anime Scary School Teacher 3D)正版
冒险解谜 / 131.93MB / 2025-11-18

矿工罗尼(RoniTheMiner)安卓直装版
冒险解谜 / 66.61MB / 2025-11-18

爱因斯坦脑力心灵难题手游无广告版
休闲益智 / 46.6MB / 2025-11-18

gap year游戏纯净最新版
休闲益智 / 36.54MB / 2025-11-18

地牢王国时代(Dungeon: Age of Heroes)直装游戏版
冒险解谜 / 52.32MB / 2025-11-18